
- 文本到图像的生成
- 图像编辑功能(通过蒙版进行修复绘制)
节点概述
OpenAI GPT-Image-1 节点通过 OpenAI 的图像生成 API 同步生成图像。它接收文本提示并返回符合描述的图像。GPT-Image-1 是目前 OpenAI 最先进的图像生成模型,能够创建高度详细和逼真的图像。参数说明
必填参数
| 参数名 | 类型 | 说明 |
|---|---|---|
prompt | 文本 | 描述您想要生成的图像内容的文本提示 |
Widget 参数
| 参数名 | 类型 | 选项 | 默认值 | 说明 |
|---|---|---|---|---|
seed | 整数 | 0-2147483647 | 0 | 用于控制生成结果的随机种子 |
quality | 选项 | low, medium, high | low | 图像质量设置,影响成本和生成时间 |
background | 选项 | opaque, transparent | opaque | 返回的图像是否带有背景 |
size | 选项 | auto, 1024x1024, 1024x1536, 1536x1024 | auto | 生成图像的尺寸 |
n | 整数 | 1-8 | 1 | 生成的图像数量 |
可选参数
| 参数名 | 类型 | 选项 | 默认值 | 说明 |
|---|---|---|---|---|
image | 图像 | 任何图像输入 | 无 | 可选的参考图像,用于图像编辑 |
mask | 蒙版 | 蒙版输入 | 无 | 可选的蒙版,用于局部重绘(白色区域将被替换) |
使用示例
文生图像(Text to Image)示例
下面的图片包含了一个简单的文生图像工作流,请下载对应的图像,并拖入 ComfyUI 以加载对应的工作流
对应的工作流非常简单:

OpenAI GPT-Image-1 节点,在 prompt 节点中输入你想要生成的图像的描述,连接一个 保存图像(Save Image) 节点,然后运行工作流即可。
图生图(Image to Image)示例
下面的图片包含了一个简单的图生图工作流,请下载对应的图像,并拖入 ComfyUI 以加载对应的工作流
我们将使用下面的图片作为输入:
这个工作流中,我们使用 OpenAI GPT-Image-1 节点生成图像,并使用 加载图像(Load Image) 节点加载输入的图像,然后连接到 OpenAI GPT-Image-1 节点的 image 输入中。

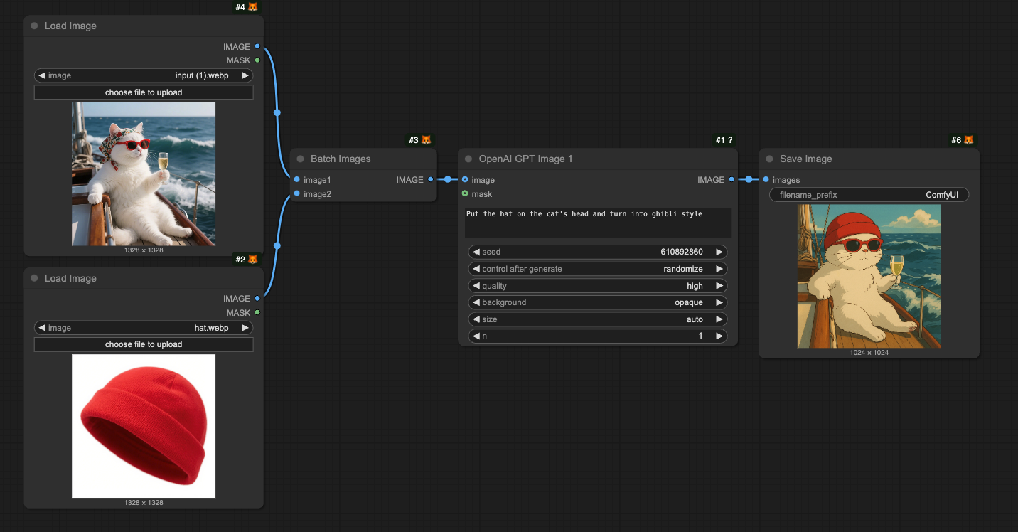
多张图片输入示例
请下载下面的图片并拖入 ComfyUI 来加载对应的工作流
使用下面的帽子作为额外的输入图片
对应工作流如下图所示:

Batch Images 节点来将多张图像加载到 OpenAI GPT-Image-1 节点 中
局部重绘(Inpainting)工作流
GPT-Image-1 也支持图像编辑功能,允许您使用蒙版指定要替换的区域,下面是一个简单的局部重绘工作流示例: 下载下面的图片,并拖入 ComfyUI 以加载对应的工作流,我们将继续使用 图生图工作流部分的输入图片。
对应工作流入图所示

Load Image中通过右键菜单使用 蒙版编辑器(MaskEditor) 并绘制蒙版,然后连接到 OpenAI GPT-Image-1 节点的 mask 输入中,来完成对应工作流。
注意事项
- 蒙版和图像必须大小相同
- 当输入大尺寸图片时,节点会自动将图像缩小到合适的尺寸
常见问题
为什么我找不到 API 节点?
为什么我找不到 API 节点?
请更新你的 ComfyUI 到最新版本(最新的 commit,或者最新的桌面版),由于我们后期可能会新增更多的 API 支持, 相应的节点也会进行更新, 所以请保持你的 ComfyUI 处于最新版本。
为什么我无法使用 / 登录 API Nodes 节点?
为什么我无法使用 / 登录 API Nodes 节点?
API 访问需要你当前的请求是基于安全的网络环境,目前对 API 访问的网络环境要求如下:
- 本地网络仅允许
127.0.0.1或者localhost访问, 这可能意味着,你无法在局域网环境下使用带有--listen参数启动的 ComfyUI 服务中中使用 API Nodes 节点 - 能够正常访问我们的 API 服务(在某些地区可能需要使用代理服务)
- 你的账号没有足够的积分
为什么登录了还是无法使用或在使用时还会继续要求我登录?
为什么登录了还是无法使用或在使用时还会继续要求我登录?
- 目前仅支持
127.0.0.1或者localhost访问, - 确保你的账户有足够余额
API Nodes 节点可以免费使用吗?
API Nodes 节点可以免费使用吗?
API Nodes 节点由于需要通过 API 调用闭源模型,所以需要使用积分,不支持免费使用
要如何购买积分?
要如何购买积分?
未用完的积分支持退款吗?
未用完的积分支持退款吗?
目前我们不支持对积分进行退款。
如果你觉得是因为技术问题出现了错误而存在未使用的余额,请联系支持
积分可以出现负数吗?
积分可以出现负数吗?
不允许积分出现负数,所以在对应 API 调用前,请确保你有足够的积分。
我可以在哪里查看使用量和花费?
我可以在哪里查看使用量和花费?
请在登录后访问积分 菜单,查看相应的积分。
支持使用自己的 API Key 吗?
支持使用自己的 API Key 吗?
目前 API Nodes 节点仍在测试阶段,目前暂不支持,我们已经把这个功能纳入考虑中了。。
积分会过期吗?
积分会过期吗?
不你的积分不会过期。
积分可以转让或者共享吗?
积分可以转让或者共享吗?
不,你的积分不能转让给其他用户,也只限制于当前登录账户使用,但是我们并不限制登录设备的数量
我可以在不同设备间使用同一个账户吗?
我可以在不同设备间使用同一个账户吗?
我们不限制登录的设备数量,你可以在你想要的任何地方使用你的账号?
我该如何请求删除我的账户或信息?
我该如何请求删除我的账户或信息?
请发送请求邮件至 support@comfy.org,我们将删除您的信息。